Service Worker 是 Google 推出的一项技术。Service Worker 是浏览器在后台独立于网页运行的脚本,它打开了通向不需要网页或用户交互的功能的大门。但是对于博客来说我们只需要用到 Service Worker 缓存功能,加速网站的二次访问。

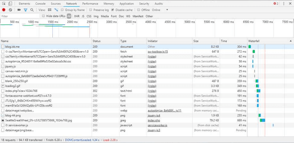
从上面的加载情况看,除去 Bing 的每日一图,其他文件共 15k,其中 gif 和 png 图都未配置 Service Worker,实际请求会更小
注:Service Workers 只有在 HTTPS 的前提下才能发挥作用
加入 sw-toolbox 核心至 WordPress
下载sw-toolbox.js并且放到根目录
创建缓存规则
在根目录下创建 serviceworker.js,并且写入下面内容(以下均为参考,具体配置请根据情况进行配置)
"use strict";
(function () {
"use strict";
/**
* Service Worker Toolbox caching
*/
var cacheVersion = "-toolbox-v1";
var dynamicVendorCacheName = "dynamic-vendor" + cacheVersion;
var staticVendorCacheName = "static-vendor" + cacheVersion;
var staticAssetsCacheName = "static-assets" + cacheVersion;
var contentCacheName = "content" + cacheVersion;
var maxEntries = 50;
//以下的网址请更换为博客地址(可以填写绝对链接或者相对链接)
self.importScripts("https://blog.ixk.me/sw-toolbox.js");
self.toolbox.options.debug = false;
//由于我的博客启用Autoptimize,以及WP Super Cache,所以添加Cache目录
self.toolbox.router.get("wp-content/cache/(.*)", self.toolbox.cacheFirst, {
cache: {
name: staticAssetsCacheName,
maxEntries: maxEntries,
},
});
//添加毒瘤jquery的缓存规则
self.toolbox.router.get("wp-includes/js/jquery/jquery.js", self.toolbox.cacheFirst, {
cache: {
name: staticAssetsCacheName,
maxEntries: maxEntries,
},
});
//添加主题的静态资源,具体目录请自行更换
self.toolbox.router.get("/wp-content/themes/grace-minimal-theme/assets/(.*)", self.toolbox.cacheFirst, {
cache: {
name: staticAssetsCacheName,
maxEntries: maxEntries,
},
});
//以下均为第三方资源缓存
self.toolbox.router.get("/(.*)", self.toolbox.cacheFirst, {
origin: /cdn\.bootcss\.com/,
cache: {
name: staticVendorCacheName,
maxEntries: maxEntries,
},
});
self.toolbox.router.get("/(.*)", self.toolbox.cacheFirst, {
origin: /static\.yecdn\.com/,
cache: {
name: staticVendorCacheName,
maxEntries: maxEntries,
},
});
// 缓存 googleapis
self.toolbox.router.get("/css", self.toolbox.fastest, {
origin: /fonts\.googleapis\.com/,
cache: {
name: dynamicVendorCacheName,
maxEntries: maxEntries,
},
});
self.toolbox.router.get("/css", self.toolbox.fastest, {
origin: /fonts\.yecdn\.com/,
cache: {
name: dynamicVendorCacheName,
maxEntries: maxEntries,
},
});
self.toolbox.router.get("/(.*)", self.toolbox.cacheFirst, {
origin: /(fonts\.gstatic\.com|www\.google-analytics\.com)/,
cache: {
name: staticVendorCacheName,
maxEntries: maxEntries,
},
});
self.toolbox.router.get("/(.*)", self.toolbox.cacheFirst, {
origin: /(fonts-gstatic\.yecdn\.com|www\.google-analytics\.com)/,
cache: {
name: staticVendorCacheName,
maxEntries: maxEntries,
},
});
// immediately activate this serviceworker
self.addEventListener("install", function (event) {
return event.waitUntil(self.skipWaiting());
});
self.addEventListener("activate", function (event) {
return event.waitUntil(self.clients.claim());
});
})();
"use strict";
(function () {
"use strict";
/**
* Service Worker Toolbox caching
*/
var cacheVersion = "-toolbox-v1";
var dynamicVendorCacheName = "dynamic-vendor" + cacheVersion;
var staticVendorCacheName = "static-vendor" + cacheVersion;
var staticAssetsCacheName = "static-assets" + cacheVersion;
var contentCacheName = "content" + cacheVersion;
var maxEntries = 50;
//以下的网址请更换为博客地址(可以填写绝对链接或者相对链接)
self.importScripts("https://blog.ixk.me/sw-toolbox.js");
self.toolbox.options.debug = false;
//由于我的博客启用Autoptimize,以及WP Super Cache,所以添加Cache目录
self.toolbox.router.get("wp-content/cache/(.*)", self.toolbox.cacheFirst, {
cache: {
name: staticAssetsCacheName,
maxEntries: maxEntries,
},
});
//添加毒瘤jquery的缓存规则
self.toolbox.router.get("wp-includes/js/jquery/jquery.js", self.toolbox.cacheFirst, {
cache: {
name: staticAssetsCacheName,
maxEntries: maxEntries,
},
});
//添加主题的静态资源,具体目录请自行更换
self.toolbox.router.get("/wp-content/themes/grace-minimal-theme/assets/(.*)", self.toolbox.cacheFirst, {
cache: {
name: staticAssetsCacheName,
maxEntries: maxEntries,
},
});
//以下均为第三方资源缓存
self.toolbox.router.get("/(.*)", self.toolbox.cacheFirst, {
origin: /cdn\.bootcss\.com/,
cache: {
name: staticVendorCacheName,
maxEntries: maxEntries,
},
});
self.toolbox.router.get("/(.*)", self.toolbox.cacheFirst, {
origin: /static\.yecdn\.com/,
cache: {
name: staticVendorCacheName,
maxEntries: maxEntries,
},
});
// 缓存 googleapis
self.toolbox.router.get("/css", self.toolbox.fastest, {
origin: /fonts\.googleapis\.com/,
cache: {
name: dynamicVendorCacheName,
maxEntries: maxEntries,
},
});
self.toolbox.router.get("/css", self.toolbox.fastest, {
origin: /fonts\.yecdn\.com/,
cache: {
name: dynamicVendorCacheName,
maxEntries: maxEntries,
},
});
self.toolbox.router.get("/(.*)", self.toolbox.cacheFirst, {
origin: /(fonts\.gstatic\.com|www\.google-analytics\.com)/,
cache: {
name: staticVendorCacheName,
maxEntries: maxEntries,
},
});
self.toolbox.router.get("/(.*)", self.toolbox.cacheFirst, {
origin: /(fonts-gstatic\.yecdn\.com|www\.google-analytics\.com)/,
cache: {
name: staticVendorCacheName,
maxEntries: maxEntries,
},
});
// immediately activate this serviceworker
self.addEventListener("install", function (event) {
return event.waitUntil(self.skipWaiting());
});
self.addEventListener("activate", function (event) {
return event.waitUntil(self.clients.claim());
});
})();
启用 Service Workers
打开主题文件所在目录,修改 footer.php,在 </body>
前加入以下代码
<script>
var serviceWorkerUri = "/serviceworker.js";
if ("serviceWorker" in navigator) {
navigator.serviceWorker
.register(serviceWorkerUri)
.then(function () {
if (navigator.serviceWorker.controller) {
console.log("Assets cached by the controlling service worker.");
} else {
console.log("Please reload this page to allow the service worker to handle network operations.");
}
})
.catch(function (error) {
console.log("ERROR: " + error);
});
} else {
console.log("Service workers are not supported in the current browser.");
}
</script>
<script>
var serviceWorkerUri = "/serviceworker.js";
if ("serviceWorker" in navigator) {
navigator.serviceWorker
.register(serviceWorkerUri)
.then(function () {
if (navigator.serviceWorker.controller) {
console.log("Assets cached by the controlling service worker.");
} else {
console.log("Please reload this page to allow the service worker to handle network operations.");
}
})
.catch(function (error) {
console.log("ERROR: " + error);
});
} else {
console.log("Service workers are not supported in the current browser.");
}
</script>
以上就是 WordPress 启用 Service Worker 的方法,由于 WordPress 是动态博客所以实现断网访问有些困难,博主我很菜,所以暂时无法实现断网访问(摊手
为WordPress启用Service Worker
https://blog.ixk.me/post/wordpress-enabled-service-worker许可协议
BY-NC-SA
本文作者
Otstar Lin
发布于
2018/07/01
转载或引用本文时请遵守许可协议,注明出处、不得用于商业用途!